Columns
| Column | Type | Size | Nulls | Auto | Default | Children | Parents | Comments | |||
|---|---|---|---|---|---|---|---|---|---|---|---|
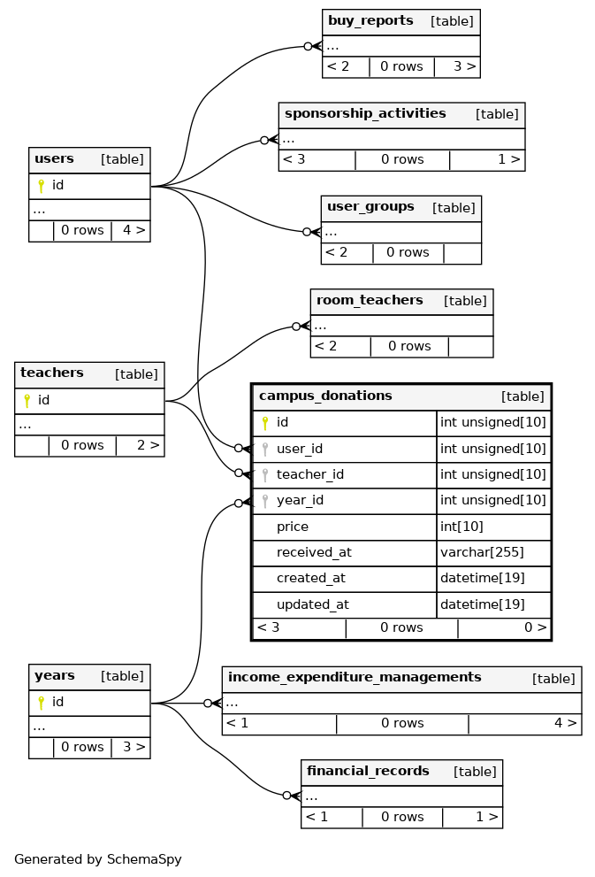
| id | INT UNSIGNED | 10 | √ | null |
|
|
|||||
| user_id | INT UNSIGNED | 10 | null |
|
|
||||||
| teacher_id | INT UNSIGNED | 10 | null |
|
|
||||||
| year_id | INT UNSIGNED | 10 | null |
|
|
||||||
| price | INT | 10 | null |
|
|
||||||
| received_at | VARCHAR | 255 | null |
|
|
||||||
| created_at | DATETIME | 19 | CURRENT_TIMESTAMP |
|
|
||||||
| updated_at | DATETIME | 19 | CURRENT_TIMESTAMP |
|
|
Indexes
| Constraint Name | Type | Sort | Column(s) |
|---|---|---|---|
| PRIMARY | Primary key | Asc | id |
| teacher_id | Performance | Asc | teacher_id |
| user_id | Performance | Asc | user_id |
| year_id | Performance | Asc | year_id |

